Nghiệp vụ | IT | |||
|---|---|---|---|---|
Người lập | Người duyệt | Người lập | Người duyệt | |
Tên, Chức danh | Vũ Thị Mơ | |||
Ngày ký | ||||
Jira Link | https://jira.popplife.vn/browse/BPMKVH-2324 | |||
1. Card (Mô tả tính năng)
Là admin nghiệp vụ, tôi muốn quản lý được danh mục hàng hóa dịch vụ mà các nhà cung cấp, nhà thầu cung cấp
2. Confirmation/ Acceptance Criteria (Tiêu chí nghiệm thu)
- Tôi muốn xem được danh mục HHDV của nhà cung cấp, nhà thầu cung cấp từ danh mục Nhà cung cấp, nhà thầu
- Tôi muốn thêm mới/Sửa/Xóa được danh mục HHDV mà các nhà thầu cung cấp bằng chức năng thêm mới hoặc import file theo cấu trúc bao gồm các thông tin:
- Mã HHDV
- Tên HHDV
- Đơn vị tính
- Trạng thái: Cung cấp/Ngừng cung cấp
- Tôi muốn hệ thống trả lại thông tin lỗi từng dòng trong file import hoặc cảnh báo trong trường hợp thêm mới trùng mã HHDV đã tồn tại
- Tôi muốn tìm kiếm được HHDV nhà thầu cung cấp theo thông tin:
- Mã HHDV
- Tên HHDV
- Trạng thái
- Tôi muốn thông tin HHDV được sắp xếp theo Trạng thái (Cung cấp lên trên, Ngừng cung cấp xuống dưới), theo thời gian (HHDV mới cập nhật lên trên)
- Tôi muốn link được thông tin sang Tab hợp đồng từ Mã hợp đồng cung cấp gần nhất
- Tôi muốn link được thông tin sang Danh mục HHDV từ Mã HHDV
3. Conversation (Mô tả chi tiết)
3.1 UIUX
3.1.1. Màn hình danh sách nhà cung cấp
3.1.2. Màn hình Thông tin giao dịch NCC- Tab Danh mục hàng hóa
3.1.3. Màn hình Thêm mới hàng hóa dịch vụ
3.1.4. Màn hình Chỉnh sửa hàng hóa dịch vụ
3.1.5. Màn hình xem chi tiết hàng hóa dịch vụ
3.2 Luồng:
3.2.1. Tìm kiếm HHDV của NCC
3.2.2. Thêm mới HHDV của NCC
3.2.3. Chỉnh sửa hàng hóa trong danh mục HHDV của NCC
3.2.4. Xem chi tiết hàng hóa
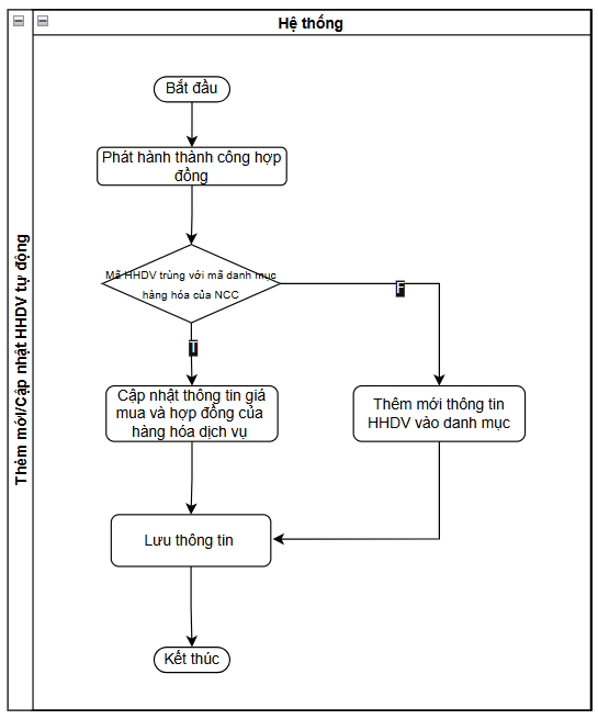
3.2.5. Thêm mới/Cập nhật HHDV tự động
3.2.6. Xuất file excel
3.2.7. Nhập file excel
3.3 API Spec: <gắn link tài liệu mô tả API vào đây>
Method | URL |
|---|
1. Headers
STT | Field | Source Data Type / Length | Description | Sample Values |
|---|---|---|---|---|
2. Body
STT | Path | Field | Data Type / Length | Description | Note | Sample Values |
|---|---|---|---|---|---|---|
3. Response / Incoming Data Specification
| STT | Field | Data Type / Length | Description | Note | Sample Values |
|---|---|---|---|---|---|
3.4 Mô tả các trường dữ liệu trên màn hình
3.4.1. Danh sách hàng hóa dịch vụ của Nhà cung cấp
Tại Danh sách nhà cung cấp, chọn button Gọi pop-up Thông tin giao dịch nhà cung cấp, chọn Tab Hàng hóa dịch vụ của nhà cung cấp bao gồm:
STT | Trường/ Nút chức năng | Kiểu dữ liệu | Điều kiện | Quy định | Mô tả |
|---|---|---|---|---|---|
| 1 | Nhà cung cấp: X | Label | Trong đó X là Tên nhà cung cấp đang được chọn | ||
| 2 | Tìm kiếm theo Tên/Mã | Searchbox | Tìm kiếm hàng hóa theo tên và mã HHDV
| ||
| 3 | Lọc | Button | Enable | Gọi Pop-up lọc thông tin | |
| 4 | Nhập file excel | Button | Enable | Gọi Pop-up Nhập file excel | |
| 5 | Xuất file excel | Button | Enable | Gọi Pop-up Xuất file excel | |
| 6 | Thêm mới | Button | Enable | Gọi Pop-up Thêm mới Hàng hóa dịch vụ của nhà cung cấp | |
| 7 | STT | Grid- Number | Số thứ tự tự tăng | ||
| 8 | Mã HHDV | Hyperlink | Hiển thị thông tin mã HHDV Link thông tin đến Danh sách hàng hóa dịch vụ phát triển tại mục 5. Quản lý hàng hóa, Ngân hàng giá, User Story - Đồng bộ danh mục công việc và danh mục vật tư thành danh mục Hàng hóa/dịch vụ | ||
| 9 | Tên HHDV | Hyperlink | Hiển thị thông tin Tên HHDV Link thông tin đến màn hình Xem chi tiết hàng hóa dịch vụ của NCC | ||
| 10 | Đơn vị tính | Grid-Text | Hiển thị thông tin đơn vị tính | ||
| 11 | Mã hợp đồng cung cấp gần nhất | Hyperlink | Hiển thị thông tin mã hợp đồng cung cấp gần nhất Link thông tin sang Tab Hợp đồng lọc theo mã hợp đồng tại User Story - Cập nhật thông tin hợp đồng vào thông tin nhà cung cấp | ||
| 12 | Trạng thái | Grid-Text | Hiển thị thông tin trạng thái của hàng hóa dịch vụ Cung cấp/Ngừng cung cấp | ||
| 13 | Sửa | Button | Enable | Gọi Pop-up Sửa thông tin hàng hóa của NCC | |
| 14 | Xóa | Button | Enable | Gọi Pop-up Xác nhận xóa |
Sắp xếp: Thông tin HHDV được sắp xếp theo Trạng thái (Cung cấp lên trên, Ngừng cung cấp xuống dưới), theo thời gian (HHDV mới cập nhật lên trên)
3.4.2. Thêm mới Hàng hóa dịch vụ
Gọi Pop-up Thêm mới hàng hóa dịch vụ khi chọn Button Thêm mới hàng hóa dịch vụ. Thông tin bao gồm:
STT | Trường/ Nút chức năng | Kiểu dữ liệu | Điều kiện | Quy định | Mô tả |
| 1 | Thêm mới hàng hóa dịch vụ | Label | Tên Pop-up | ||
| 2 | Mã hàng hóa dịch vụ | Combobox | Enable | Hiển thị thông tin HHDV theo Loại HHDV đã chọn Khi tìm kiếm hiển thị mã HHDV-Tên HHDV Trường hợp chưa chọn Loại HHDV, khi chủ động chọn mã HHDV load thông tin Loại HHDV, Tên HHDV, Đơn vị tính theo Mã HHDV đã chọn | |
| 3 | Tên hàng hóa dịch vụ | Textbox | Disable | Load thông tin Tên HHDV theo mã HHDV | |
| 4 | Đơn vị tính | Textbox | Disable | Load thông tin Đơn vị tính theo Mã HHDV | |
| 5 | Trạng thái | Combobox | Enable | Cho phép chuyển trạng thái Cung cấp/Ngừng cung cấp của HHDV | |
| 6 | Hủy | Button | Enable | Thoát khỏi Popup thêm mới | |
| 7 | Áp dụng | Button | Enable | Lưu thông tin thêm mới Không thành công
Thành công:
|
3.4.3. Thêm mới HHDV tự động theo hợp đồng
Trường hợp khi phát hành hợp đồng thành công, kiểm tra thông tin mã HHDV tại hợp đồng, trường hợp không trùng mã HHDV tại Danh mục HHDV của NCC, thêm mới thông tin HHDV vào danh mục bao gồm:
STT | Trường/ Nút chức năng | Kiểu dữ liệu | Điều kiện | Quy định | Mô tả |
| 1 | Mã nhà cung cấp | Lấy theo mã nhà cung cấp tại hợp đồng làm điều kiện kiểm tra thêm mới | |||
| 2 | Mã hàng hóa dịch vụ | Lấy Mã HHDV thuộc hợp đồng của nhà cung cấp chưa thuộc Danh mục HHDV NCC làm điều kiện kiểm tra và thêm mới | |||
| 3 | Tên hàng hóa dịch vụ | Lấy theo Mã HHDV | |||
| 4 | Đơn vị tính | Lấy theo Mã HHDV | |||
| 5 | Trạng thái | Mặc định Cung Cấp |
3.4.3. Sửa thông tin Hàng hóa dịch vụ của NCC
Khi người dùng chọn Button Sửa trên giao diện, gọi pop-up Sửa thông tin hàng hóa dịch vụ bao gồm
STT | Trường/ Nút chức năng | Kiểu dữ liệu | Điều kiện | Quy định | Mô tả |
| 1 | Sửa hàng hóa dịch vụ | Label | Tên Pop-up | ||
| 2 | Tên nhà cung cấp | Label | Hiển thị tên nhà cung cấp | ||
| 3 | Mã hàng hóa dịch vụ | Combobox | Disable | Hiển thị mã hàng hóa dịch vụ | |
| 4 | Tên hàng hóa dịch vụ | Textbox | Disable | Hiển thị tên hàng hóa dịch vụ | |
| 5 | Đơn vị tính | Textbox | Disable | Hiển thị đơn vị tính hàng hóa dịch vụ | |
| 6 | Trạng thái | Combobox | Enable | Cho phép chuyển trạng thái Cung cấp/Ngừng cung cấp của HHDV | |
| 7 | Hủy | Button | Enable | Thoát khỏi Popup thêm mới | |
| 8 | Áp dụng | Button | Enable | Lưu thông tin thêm mới
|
3.4.4. Xem chi tiết Hàng hóa dịch vụ của NCC
Khi người dùng chọn Tên hành hóa dịch vụ trên giao diện, gọi Pop-up Xem chi tiết HHDV bao gồm:
STT | Trường/ Nút chức năng | Kiểu dữ liệu | Điều kiện | Quy định | Mô tả |
| 1 | Xem chi tiết hàng hóa dịch vụ | Label | Tên Pop-up | ||
| 2 | Tên nhà cung cấp | Label | Hiển thị tên nhà cung cấp | ||
| 3 | Mã hàng hóa dịch vụ | Combobox | Disable | Lấy Mã HHDV thuộc hợp đồng của nhà cung cấp chưa thuộc Danh mục HHDV NCC | |
| 4 | Tên hàng hóa dịch vụ | Textbox | Disable | Lấy theo Mã HHDV | |
| 5 | Đơn vị tính | Textbox | Disable | Lấy theo Mã HHDV | |
| 6 | Trạng thái | Combobox | Disable | Mặc định Cung Cấp | |
| 7 | Hủy | Button | Enable | Thoát |
3.4.5. Lọc
Gọi pop-up lọc khi chọn button lọc trên danh sách
STT | Trường/ Nút chức năng | Kiểu dữ liệu | Điều kiện | Quy định | Mô tả |
| 1 | Bộ lọc | Label | Tên pop-up | ||
| 2 | Trạng thái hàng hóa | Combobox | Lọc theo trạng thái | ||
| 3 | Đặt lại | Button | Clear dữ liệu của Pop-up lọc | ||
| 4 | Áp dụng | Button | Áp dụng điều kiện lọc |
3.4.6. Nhập file excel
Gọi pop-up nhập file excel tại danh mục
file excel mẫu tải xuống bao gồm :
Sau import dữ liệu, , Trạng thái mặc định là Cung cấp
Điều kiện kiểm tra của file import:
STT | Dữ liệu | Điều kiện | Quy định | Mô tả | Tên lỗi |
|---|---|---|---|---|---|
| 1 | Cấu trúc file | Bắt buộc | Import file theo đúng cấu trúc file mẫu | Sai cấu trúc file | |
| 2 | Mã HHDV | Mã HHDV- Không tồn tại trong Danh mục HHDV Mã HHDV- Đã thuộc Danh mục HHDV của nhà cung cấp | |||
| 3 | Báo giá gần nhất | Không bắt buộc | Số nguyên dương | Báo giá gần nhất- Số tiền sai định dạng |
Pop-up trả lại lỗi khi import file dữ liệu
STT | Trường/ Nút chức năng | Kiểu dữ liệu | Điều kiện | Quy định | Mô tả |
|---|---|---|---|---|---|
| 1 | Lỗi nhập file excel | Label | Tên popup | ||
| 2 | Không thành công File excel bạn nhập chưa chính xác | Label | Thông tin thông báo | ||
| 3 | Danh mục các lỗi gặp phải | Label | |||
| 4 | Tải xuống | Button |
2. Thông tin Tên lỗi được trả về từng dòng, hiển thị Tên cột- Tên lỗi, các lỗi cách nhau bằng dấu phẩy | ||
| 5 | Dòng lỗi | Grid-text | Trả về số thứ tự của dòng lỗi | ||
| 6 | Tên lỗi | Grid-text | Thông tin tên lỗi tương ứng với từng dòng | ||
| 7 | Hủy | Button | Thoát khỏi popup lỗi | ||
| 8 | Nhập lại | Button | Gọi pop-up Nhập file excel |
3.4.7. Xuất file excel
Popup xuất excel được hiển thị khi chọn Xuất file excel trên Danh mục hàng hóa
STT | Trường/ Nút chức năng | Kiểu dữ liệu | Điều kiện | Quy định | Mô tả |
|---|---|---|---|---|---|
| 1 | Xuất file excel | Label | Tên popup | ||
| 2 | Chọn kiểu xuất file | Label | |||
| 3 | Tất cả | Radio button | Mặc định chọn tất cả chức năng Cho phép xuất tất cả các chức năng trên danh sách | ||
| 4 | Trên trang này | Radio button | Cho phép xuất các chức năng trên trang hiển thị hiện tại | ||
| 5 | Tất cả kết quả tìm kiếm hiện tại | Radio button | Cho phép xuất tất cả các chức năng phù hợp với tất cả tìm kiếm hiện tại |
Thông tin fie excel: Danh sách HHDV của NCC.xlsx
STT | Trường/ Nút chức năng | Kiểu dữ liệu | Điều kiện | Quy định | Mô tả |
| 1 | Mã số thuế | Mã số thuế tương ứng với mã nhà cung cấp | |||
| 2 | Tên nhà cung cấp | Tên nhà cung cấp | |||
| 3 | STT | Số tự tăng | |||
| 4 | Ngày xuất | Ngày xuất dữ liệu | |||
| 5 | Người xuất | Tên hiển thị của người xuất dữ liệu | |||
| 6 | Mã hàng hóa dịch vụ | Lấy thông tin Mã hàng hóa dịch vụ trên danh sách | |||
| 7 | Tên hàng hóa dịch vụ | Lấy thông tin Tên hàng hóa dịch vụ trên danh sách | |||
| 8 | Đơn vị tính | Lấy thông tin Đơn vị tính trên danh sách | |||
| 9 | Trạng thái | Lấy thông tin Trạng thái trên danh sách |
3.4.8. Xác nhận xóa
STT | Trường/ Nút chức năng | Kiểu dữ liệu | Điều kiện | Quy định | Mô tả |
| Pop-up xác nhận xóa | |||||
| 1 | Bạn có chắc chắn muốn Xóa Hàng hóa đã chọn? | Label | Nội dung cảnh báo | ||
| 2 | Hủy | Button | Chức năng cho phép người dùng thoát khỏi Pop-up xác nhận xóa | ||
| 3 | Tôi chắc chắn | Button | Chức năng cho phép người dùng xóa hàng hóa đã chọn. Hệ thống hiển thị toast: "Thành công- Xóa hàng hóa thành công!" | ||














1 Comment
Nguyễn Đức Trung
Vũ Thị Mơ cập nhật lại Hàng hóa/ dịch vụ hoặc công việc cho nhất quán nhé